Что такое внешний ключ sql

Что такое внешний ключ sql

Внешний ключ в SQL – это ограничение, которое обеспечивает логическую связь между строками двух таблиц. Он указывает на столбец (или группу столбцов) в другой таблице, который должен содержать только значения, уже существующие в первичном ключе этой таблицы. Это не просто средство обеспечения целостности данных, но и основа для построения нормализованных реляционных моделей.

Использование внешних ключей позволяет сократить дублирование информации и гарантировать, что данные не будут противоречить друг другу. Например, при создании таблицы заказов поле customer_id может быть внешним ключом, ссылающимся на поле id в таблице клиентов. Таким образом, нельзя будет вставить заказ с несуществующим клиентом, что исключает логические ошибки.

Ограничения внешнего ключа можно гибко настраивать. Атрибуты ON DELETE и ON UPDATE задают поведение при удалении или изменении строки, на которую ссылается внешний ключ. Например, ON DELETE CASCADE приведёт к автоматическому удалению всех зависимых записей, что удобно в случаях, когда дочерние данные теряют смысл без родительских.

Однако чрезмерное использование каскадных операций может создать сложности при отладке и сопровождении. Рекомендуется документировать логику связей и проверять необходимость каскадного удаления в каждом конкретном случае. Также важно использовать индексацию внешнего ключа для повышения производительности при выполнении JOIN-запросов.

Грамотное проектирование связей через внешние ключи делает базу данных более устойчивой к ошибкам, а SQL-запросы – логичными и предсказуемыми. Это фундаментальный инструмент, который следует использовать осознанно и системно.

Как задать внешний ключ при создании таблицы

Как задать внешний ключ при создании таблицы

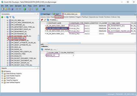
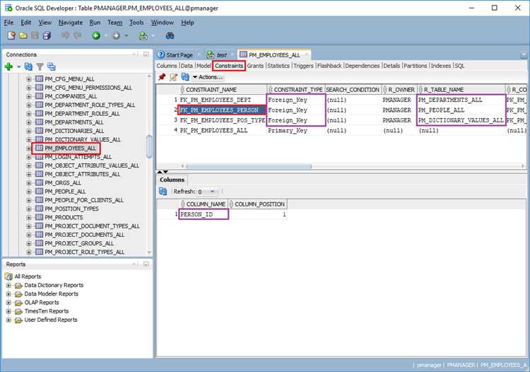
Для задания внешнего ключа при создании таблицы используется конструкция FOREIGN KEY в сочетании с REFERENCES. Внешний ключ ссылается на первичный ключ другой таблицы, обеспечивая целостность данных на уровне базы.

Пример создания таблицы с внешним ключом:

CREATE TABLE orders (
id INT PRIMARY KEY,
customer_id INT,
order_date DATE,
FOREIGN KEY (customer_id) REFERENCES customers(id)
);

Поле customer_id в таблице orders связано с полем id таблицы customers. Это предотвращает вставку значений, не существующих в целевой таблице.

Если требуется задать действия при удалении или обновлении данных, добавляются опции ON DELETE и ON UPDATE:

FOREIGN KEY (customer_id) REFERENCES customers(id)
ON DELETE CASCADE
ON UPDATE CASCADE

CASCADE означает автоматическое удаление или обновление связанных записей. Для запрета этих действий используйте RESTRICT или NO ACTION.

Для повышения читаемости и удобства сопровождения допустимо явно именовать внешний ключ с помощью конструкции CONSTRAINT:

CONSTRAINT fk_customer
FOREIGN KEY (customer_id)
REFERENCES customers(id)

Именование ключа облегчает его удаление или изменение в будущем с помощью DDL-запросов.

Чем отличается внешний ключ от первичного

Чем отличается внешний ключ от первичного

Внешний ключ – это ссылка на первичный ключ другой таблицы. Его основное назначение – обеспечение целостности связей между таблицами. Он может содержать дублирующиеся значения и допускает NULL, если связь необязательная.

При проектировании схемы базы данных первичный ключ задаёт уникальность внутри таблицы, а внешний ключ – логику связи между сущностями. Например, столбец user_id в таблице orders ссылается на id в таблице usersuser_id здесь внешний ключ, а id – первичный.

Первичный ключ влияет на организацию физического хранения и производительность поиска. Внешний – на целостность данных: при попытке вставить значение, которого нет в связанной таблице, произойдёт ошибка.

Удаление или обновление записей, на которые ссылается внешний ключ, требует особого внимания: необходимо настроить поведение (CASCADE, SET NULL или RESTRICT), иначе это приведёт к нарушению ссылочной целостности.

Что происходит при удалении записей, связанных внешним ключом

При удалении записей в таблице, на которую ссылается внешний ключ, критически важно поведение, заданное через директиву ON DELETE. От этого зависит целостность данных и корректность связей между таблицами.

  • CASCADE – удаляет связанные записи автоматически. Используется, когда дочерние записи теряют смысл без родительской. Пример: при удалении заказа удаляются все связанные строки заказа.
  • SET NULL – устанавливает значение внешнего ключа в NULL в связанных строках. Актуально, когда допустимы «висячие» записи. Обязательное условие: внешний ключ должен поддерживать NULL.
  • SET DEFAULT – заменяет значение внешнего ключа на значение по умолчанию. Используется крайне редко, только при наличии осмысленного DEFAULT-значения.
  • RESTRICT – запрещает удаление, если существуют связанные записи. Это поведение по умолчанию в большинстве СУБД, если не указано иное.
  • NO ACTION – идентично RESTRICT, но проверка откладывается до конца транзакции. В некоторых СУБД может вести себя по-разному в зависимости от контекста выполнения.

Рекомендуется:

  1. Явно указывать поведение ON DELETE при создании внешнего ключа, чтобы избежать неявных сбоев в логике приложения.
  2. Использовать CASCADE только при уверенности, что удаление данных не приведёт к потере критичных записей.
  3. Тестировать поведение удаления в изолированной среде, чтобы выявить неожиданные последствия до запуска в продуктиве.

Как внешний ключ обеспечивает согласованность данных

Как внешний ключ обеспечивает согласованность данных

Внешний ключ ограничивает значения в столбце дочерней таблицы, разрешая только те, которые уже существуют в родительской таблице. Это исключает возможность появления «висячих» ссылок и гарантирует, что каждая ссылка указывает на действительную запись.

При вставке строки в таблицу с внешним ключом СУБД проверяет наличие соответствующего значения в связанной таблице. Попытка вставить значение, отсутствующее в родительской таблице, вызывает ошибку уровня целостности данных. Это предотвращает рассогласование при вводе или миграции данных.

При обновлении или удалении строки в родительской таблице можно настроить действия внешнего ключа: ON DELETE CASCADE удалит все связанные строки в дочерней таблице, а ON UPDATE CASCADE синхронизирует ключи при изменении. Это устраняет необходимость ручного сопровождения зависимостей и снижает вероятность логических ошибок.

Внешний ключ особенно эффективен в условиях многопользовательского доступа. При параллельной работе с базой он действует как механизм синхронизации: предотвращает запись неконсистентных данных, если родительская запись ещё не зафиксирована или уже удалена.

Для обеспечения максимальной эффективности внешних ключей необходимо индексировать столбцы, участвующие в связи. Это повышает скорость проверок и операций соединения, особенно при большом объёме данных.

Когда использовать ON DELETE CASCADE и ON DELETE SET NULL

ON DELETE CASCADE применяют, когда дочерние записи не имеют смысла без родительской. Например, при удалении заказа целесообразно удалить связанные позиции этого заказа. Это предотвращает «висячие» записи и сохраняет логическую целостность данных. Использование оправдано в системах с жесткой связностью, где подчинённые сущности не могут существовать автономно.

ON DELETE SET NULL применим, если дочерние записи могут оставаться в базе, но теряют связь с родительской. Это характерно для случаев, где внешний ключ выполняет вспомогательную роль. Пример – таблица сотрудников с внешним ключом на таблицу отделов: если отдел удаляется, логично установить значение NULL в поле department_id, сохранив при этом данные о сотруднике. Такой подход снижает риск потери информации.

Оба варианта требуют наличия индексов по внешним ключам для производительности. Перед применением ON DELETE CASCADE важно исключить возможность каскадного удаления больших объёмов данных, чтобы избежать случайной потери. ON DELETE SET NULL требует, чтобы внешний ключ позволял NULL – это должно быть предусмотрено при проектировании схемы.

Как изменить или удалить внешний ключ в существующей таблице

Как изменить или удалить внешний ключ в существующей таблице

Чтобы изменить внешний ключ в таблице, необходимо использовать команду ALTER TABLE. Изменение внешнего ключа обычно включает его удаление и создание нового. Для этого выполните следующие шаги:

Для удаления внешнего ключа используется команда ALTER TABLE с подкомандой DROP CONSTRAINT. Пример синтаксиса:

ALTER TABLE имя_таблицы DROP CONSTRAINT имя_ограничения;

Где имя_таблицы – это название таблицы, в которой находится внешний ключ, а имя_ограничения – имя самого внешнего ключа. Если имя ограничения неизвестно, его можно найти с помощью запроса к системным таблицам БД.

После того как внешний ключ удалён, можно создать новый. Для добавления внешнего ключа используется команда ADD CONSTRAINT. Пример создания нового внешнего ключа:

ALTER TABLE имя_таблицы ADD CONSTRAINT имя_ограничения FOREIGN KEY (имя_столбца) REFERENCES имя_связанной_таблицы(столбец_связанной_таблицы);

Этот запрос создаёт внешний ключ, связывающий столбец имя_столбца в таблице имя_таблицы с столбцом столбец_связанной_таблицы в таблице имя_связанной_таблицы.

Если необходимо изменить внешний ключ, часто проще удалить его и создать новый с другими параметрами. Однако некоторые СУБД поддерживают частичные изменения внешнего ключа, например, изменение ссылочной таблицы или столбца. Для этого нужно изучить документацию конкретной СУБД.

Важно учитывать, что при удалении внешнего ключа могут возникнуть проблемы с целостностью данных. Поэтому перед удалением или изменением внешнего ключа рекомендуется тщательно проверять зависимости и связанные данные.

Какие ошибки возникают при нарушении ограничений внешнего ключа

Какие ошибки возникают при нарушении ограничений внешнего ключа

Ошибки, возникающие при нарушении ограничений внешнего ключа, могут существенно повлиять на целостность данных в базе данных. Рассмотрим основные виды ошибок и методы их предотвращения.

1. Ошибка вставки (INSERT): Эта ошибка возникает, когда пытаемся вставить запись в дочернюю таблицу с ссылкой на несуществующую запись в родительской таблице.

  • Пример: попытка добавить заказ с пользователем, который не существует в таблице пользователей.
  • Ошибка: «Cannot add or update a child row: a foreign key constraint fails».
  • Решение: необходимо перед вставкой убедиться, что запись в родительской таблице существует, либо использовать каскадное обновление.

2. Ошибка обновления (UPDATE): Нарушение внешнего ключа может возникнуть при изменении значений в родительской таблице, если ссылка на запись в дочерней таблице остается некорректной.

  • Пример: изменение ID родительской записи, которая уже используется в дочерней таблице.
  • Ошибка: «Cannot delete or update a parent row: a foreign key constraint fails».
  • Решение: использовать каскадное обновление внешнего ключа или временно удалить дочерние записи перед изменением.

3. Ошибка удаления (DELETE): Попытка удалить запись из родительской таблицы, на которую есть ссылки в дочерней таблице, приведет к нарушению ограничений внешнего ключа.

  • Пример: попытка удалить пользователя, у которого есть активные заказы в системе.
  • Ошибка: «Cannot delete or update a parent row: a foreign key constraint fails».
  • Решение: применить каскадное удаление или установить внешний ключ с условием ON DELETE SET NULL или ON DELETE RESTRICT.

4. Ошибка при изменении структуры базы данных: При добавлении, удалении или изменении внешнего ключа без должного учета всех зависимостей может возникнуть ошибка нарушения целостности.

  • Пример: изменение типа данных поля, на которое ссылается внешний ключ, без обновления ссылок.
  • Ошибка: «Cannot drop table ‘table_name’; foreign key constraint fails».
  • Решение: перед изменением структуры базы данных необходимо проверить все связанные ограничения и их зависимости.

5. Ошибки из-за неправильных данных: Неверные данные в полях внешнего ключа (например, пробелы или неправильные типы данных) могут также привести к нарушению ограничений.

  • Пример: несоответствие типов данных между связанными полями (например, попытка связать текстовый и числовой тип).
  • Ошибка: «Cannot add or update a child row: a foreign key constraint fails».
  • Решение: использовать корректные типы данных для связующих полей и проверку целостности данных перед вставкой.

Для предотвращения этих ошибок важно внимательно проектировать схему базы данных, применять правильные типы данных, а также использовать каскадные операции, чтобы обеспечить корректность ссылочной целостности на протяжении всего жизненного цикла данных.

Вопрос-ответ:

Что такое внешний ключ в SQL и как он работает?

Внешний ключ в SQL — это столбец (или набор столбцов) в одной таблице, который ссылается на первичный ключ другой таблицы. Он используется для поддержания связности данных между таблицами. Когда вы создаете внешний ключ, он ограничивает значения в столбце таким образом, чтобы они соответствовали значениям в другом столбце. Это помогает избежать ошибок, таких как вставка некорректных данных, и обеспечивает целостность базы данных.

Для чего нужен внешний ключ в связях между таблицами?

Внешний ключ необходим для установления связи между таблицами, чтобы обеспечить целостность данных. Он позволяет одной таблице ссылаться на другую, что важно для корректного отображения отношений между сущностями. Например, если у вас есть таблицы «Заказы» и «Клиенты», внешний ключ в таблице «Заказы» будет ссылаться на первичный ключ таблицы «Клиенты», что позволяет связывать каждый заказ с конкретным клиентом.

Как внешний ключ влияет на целостность данных в базе данных?

Внешний ключ помогает поддерживать целостность данных, ограничивая возможность создания записей, которые не соответствуют данным в другой таблице. Например, если вы пытаетесь добавить запись в таблицу «Заказы», ссылаясь на несуществующего клиента, внешний ключ предотвратит эту операцию, так как нарушается связь с таблицей «Клиенты». Это предотвращает появление «ошибочных» данных в базе.

Можно ли удалить или изменить данные в таблице, на которую ссылается внешний ключ?

Да, можно, но это зависит от того, как настроены действия при удалении или изменении данных в родительской таблице (той, на которую ссылается внешний ключ). Например, вы можете настроить поведение как «CASCADE» (автоматическое удаление или обновление зависимых записей), «SET NULL» (установить значение NULL в поле внешнего ключа), или «RESTRICT» (запретить удаление или изменение, если существуют зависимые записи). Эти настройки позволяют контролировать, как изменения в одной таблице влияют на другие таблицы.

Что происходит, если внешний ключ нарушает целостность данных?

Если внешний ключ нарушает целостность данных, например, когда в дочерней таблице указывается значение, которого нет в родительской таблице, база данных выдаст ошибку и не позволит выполнить операцию. Это предотвращает добавление некорректных данных и помогает поддерживать правильные связи между таблицами, что важно для корректной работы базы данных.

Что такое внешний ключ в SQL?

Внешний ключ в SQL — это поле или набор полей в таблице, которые указывают на поле (обычно это первичный ключ) в другой таблице. Он используется для установления связей между таблицами и обеспечения целостности данных. Внешний ключ помогает поддерживать логику базы данных, гарантируя, что значения в одной таблице соответствуют значениям в другой таблице. Например, если у нас есть таблица заказов, где каждому заказу соответствует клиент, внешний ключ будет ссылаться на таблицу клиентов, чтобы каждый заказ был привязан к существующему клиенту.

Ссылка на основную публикацию